

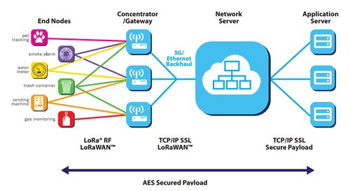
LoRa技术具有远距离、低功耗、多节点、低成本和抗干扰的特点。另一方面,LoRa低速率支持较小的数据传输。服务器、终端(内置LoRa模块)、网关(或基站)、云四部分组成了LoRa网络。如下所示

Lora技术可用于很多场合,例如隧道通信、电网监视、电表、水表、智能农业、智能水利、智能交通、智能社区、环境监视、工业自动化测试、水产养殖等电表的数据收集等。
有些朋友就会问了,Lora自组网网关的工作模式是什么呢?今天,亿佰特小编就跟大家分享有关Lora自组网网关的两种工作模式,一起来看看吧!
在此模式下,连接到网络的节点模块进入主动上报模式。此时,集中器接收到节点数据时会自动回复,并将有效数据上传到服务器。
功能说明:
1.在该模式下,接通插座电源后进入监视状态。若支持节点模块的通电,则节点模块主动地向集中器发送网络接入信息,集中器通过管理信道(信道1)接收网络接入信息,并将网络节点分配给各通信信道,立即节点网络接入
2.接收到网络接入信息的节点根据网络接入信息的配置自动地改变信道、速率和其他信息,并且自动匹配数据信道(信道2、3、4),以定期报告数据设置参数。
被动唤醒模式:将集中器设置为该模式后,连接到网络的节点模块将处于被动唤醒状态。此时,集中器将根据Web设置发出前导(前导期间与唤醒期间相同),唤醒网络上的所有节点。将数据传输到节点发送数据后,当集中器收到来自模块的数据响应时,会立即发送下一个数据。否则,在接收时间到期之前不发送下一个数据。
1.在使用此模式之前,客户必须设置与插座相关的参数。配置完成后,集中器进入监视状态,节点连接到网络。集中器响应网络信息,保存节点信息。如果网络节点的数目超过0或者数据库能够访问该网络,则该集中器将基于设置的唤醒时间、轮询时间和周期来轮询唤醒数据并由用户设置。
2.当节点接收到数据时,节点采取适当的操作并响应相关数据来完成数据交换,然后节点进入睡眠状态,并且集中器等待下一个周期中出现第二个唤醒数据。此模式最多可设置16个唤醒数据。一旦完成了对所有节点(存储在数据库中的网络节点)的唤醒数据的轮询,第二个轮询数据将被替换,并重复上述步骤直到下一个轮询周期。完成后,在轮询周期结束之前,将重新开始轮询,从数据库中保存的第一个数据开始启动。
轮询数据设置:由已发布的条目数和轮询数据组成,在被动唤醒模式下启用。
发布的条目数:确定下一轮询数据的数量。例如,如果发布的条目数为4,则仅轮询数据1~4的数据,最多对应16个命令数据,数据格式为“十六进制”,因此请严格以数据格式填写。
轮询数据:用户必须轮询发出的数据或命令。“十六进制”输入,最多64字节。请务必以十六进制格式输入。
以上就是小亿对于Lora自组网网关的两种工作模式的一些见解,如果有不同意见,欢迎大家来和小亿一起讨论,欢迎大家移步微信公众号【亿佰特物联网应用专家】。

亿佰特人每一天都致力于更好的助力物联化、智能化、自动化的发展,提升资源利用率,更多产品更多资料,感兴趣的小伙伴可以登录我们的官网http://www.ebyte.com/进行了解,还有客服小姐姐在线答疑哦!
7 X 24 销售服务热线
4000-330-990©© 成都亿佰特电子科技有限公司【版权所有】 蜀ICP备13019384号


